pg锁 11 มิ.ย. 2562 — 默认获取的锁模式为 AccessExclusive ,即最强的锁。 LOCK TABLE 只能获取表锁,默认会等待冲突的锁被释放,指定 NOWAIT 选项时,如果命令不能立刻获得锁就会 ...

Double-tap to zoom
{"mobile_buybox_group_1":[{"displayPrice":"860","priceAmount":860,"currencySymbol":"฿","integerValue":"53","decimalSeparator":".","fractionalValue":"37","symbolPosition":"left","hasSpace":false,"showFractionalPartIfEmpty":true,"offerListingId":"hMgo7uS1E%2FhUs32TFWNveFKWEdaJk38Dw3aCNRV4dCK7sn5YsVqEmDV9ZHJNXHt8o5eJQwP80VhkEO%2Bs%2Beaav94j50zTgO9NHl1Mb2pipVrq67wnRhV%2Bvr9rPKC5CYeZZPhq1EoDWvs4OmWjqr0CMAyeNtu47Cjf6cBbY9m67oakHSYJ058rnw%3D%3D","locale":"en-US","buyingOptionType":"NEW","aapiBuyingOptionIndex":0}]}
Brief content visible, double tap to read full content.
Full content visible, double tap to read brief content.

Purchase options and add-ons

860
FREE Shipping to Thailand Details

Shipping & Fee Details

Price 860
AmazonGlobal Shipping $0.00
Estimated Import Fees Deposit
Total $3,054.88

Sales taxes may apply at checkout
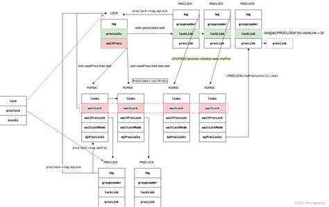
PostgreSQL锁机制保障多会话并发访问时的数据一致性 通过MVCC减少锁争用 表级锁包括ACCESS SHARE ROW EXCLUSIVE等八种模式 行级锁如FOR UPDATE阻塞写入 PostgreSQL锁机制保障多会话并发访问时的数据一致性 通过MVCC减少锁争用 表级锁包括ACCESS SHARE ROW EXCLUSIVE等八种模式 行级锁如FOR UPDATE阻塞写入 PostgreSQL LOCK 锁 锁主要是为了保持数据库数据的一致性 可以阻止用户修改一行或整个表 一般用在并发较高的数据库中 在多个用户访问数据库的时候若对并发操作不加  15 ก ย 2565 PostgreSQL中的四种锁 对象锁 object level 行锁 row level 共享内存中的锁 一 对象锁 4 มิ ย 2566 PG数据库中由两类锁 表级锁 行级锁 当要查询 插入 更新 删除表中的数据时 首先会获得表上的锁 然后再获得行上的锁 表级锁模式 锁模式 解释 

slot 4x 4 เทอร์โบหวย16มีนาคม2564betwinสล็อตpg slot แนะ นํา เพื่อน รับ 50เช็คประวัติอาชญากรรม ตัวเอง • • PostgreSQL LOCK(锁)进阶数据库系列(八):PostgreSQL 锁机制PostgreSQL-锁机制详解原创47.59. pg_locksPostgresql锁机制pg_locks视图用于查询数据库活动进程的锁信息 - 阿里云文档PG篇-事务、并发、锁机制- DUAN的博客PostgreSQL中的锁 - 冯若航一文搞懂PostgreSQL中所有的锁openGauss 锁机制实现浅析

In Stock
฿860 () Includes selected options. Includes initial monthly payment and selected options. Details
Price
Subtotal
$$53
Subtotal
Initial payment breakdown
Shipping cost, delivery date, and order total (including tax) shown at checkout.
Add To Cart
Buy Now
Ships from
Online shopping
Amazon
Ships from
Amazon
Returns
30-day refund/replacement
30-day refund/replacement
This item can be returned in its original condition for a full refund or replacement within 30 days of receipt.
Support
Product support included
What's Product Support?
In the event your product doesn't work as expected or you need help using it, Amazon offers free product support options such as live phone/chat with an Amazon associate, manufacturer contact information, step-by-step troubleshooting guides, and help videos. By solving product issues, we help the planet by extending the life of products. Availability of support options differ by product and country.
Payment
Secure transaction
Your transaction is secure
We work hard to protect your security and privacy. Our payment security system encrypts your information during transmission. We don’t share your credit card details with third-party sellers, and we don’t sell your information to others.
Item couldn't be saved. Please try again later. This item could not be removed from your list. Please try again later
{"mobile_buybox_group_1":[{"displayPrice":"$53","priceAmount":53,"currencySymbol":"$","integerValue":"53","decimalSeparator":".","fractionalValue":"37","symbolPosition":"left","hasSpace":false,"showFractionalPartIfEmpty":true,"offerListingId":"hMgo7uS1E%2FhUs32TFWNveFKWEdaJk38Dw3aCNRV4dCK7sn5YsVqEmDV9ZHJNXHt8o5eJQwP80VhkEO%2Bs%2Beaav94j50zTgO9NHl1Mb2pipVrq67wnRhV%2Bvr9rPKC5CYeZZPhq1EoDWvs4OmWjqr0CMAyeNtu47Cjf6cBbY9m67oakHSYJ058rnw%3D%3D","locale":"en-US","buyingOptionType":"NEW","aapiBuyingOptionIndex":0}]}
Brief content visible, double tap to read full content.
Full content visible, double tap to read brief content.
Loading recommendations for you
Continue Shopping

Added to Cart

Not Added

Item is in your Cart

Not Added

There was a problem adding this item to Cart. Please try again later.
Brief content visible, double tap to read full content.
Full content visible, double tap to read brief content.
Brief content visible, double tap to read full content.
Full content visible, double tap to read brief content.
Brief content visible, double tap to read full content.
Full content visible, double tap to read brief content.
Brief content visible, double tap to read full content.
Full content visible, double tap to read brief content.
Brief content visible, double tap to read full content.
Full content visible, double tap to read brief content.

Top reviews from the Thailand

  • 5.0 out of 5 starsVerified Purchase
    pg_locks视图用于查询数据库活动进程的锁信息 - 阿里云文档
    Reviewed in the Thailand on July 6, 2025
    pg_locks对每个活跃的可锁定对象、请求的锁模式、 以及相关的事务保存一行。因此,如果多个事务持有或者等待对同一个对象的锁, 那么同一个可锁定的对象可能出现多次。不过 ...

    Report this review

    Optional: Why are you reporting this?

    Not about the product

    Disrespectful, hateful, obscene

    Paid for, inauthentic

    Something else

    We’ll check if this review meets our community guidelines. If it doesn’t, we’ll remove it.

    Report
  • 1.0 out of 5 starsVerified Purchase
    openGauss 锁机制实现浅析
    Reviewed in the Thailand on July 17, 2025
    PostgreSQL LOCK(锁) 锁主要是为了保持数据库数据的一致性,可以阻止用户修改一行或整个表,一般用在并发较高的数据库中。 在多个用户访问数据库的时候若对并发操作不加 ...
    One person found this helpful

    Report this review

    Optional: Why are you reporting this?

    Not about the product

    Disrespectful, hateful, obscene

    Paid for, inauthentic

    Something else

    We’ll check if this review meets our community guidelines. If it doesn’t, we’ll remove it.

    Report
  • 1.0 out of 5 stars
    PG篇-事务、并发、锁机制- DUAN的博客
    Reviewed in the Thailand on June 25, 2025
    27 ต.ค. 2563 — 在PG中(mysql、oracle也是)为了更高的性能,乐观锁为理论基础的MVCC(多版本并发控制)来避免这两种问题。 悲观锁正如其名,它指的是对数据被外界(包括本系统 ...
    15 people found this helpful

    Report this review

    Optional: Why are you reporting this?

    Not about the product

    Disrespectful, hateful, obscene

    Paid for, inauthentic

    Something else

    We’ll check if this review meets our community guidelines. If it doesn’t, we’ll remove it.

    Report